Your Cart
Loading

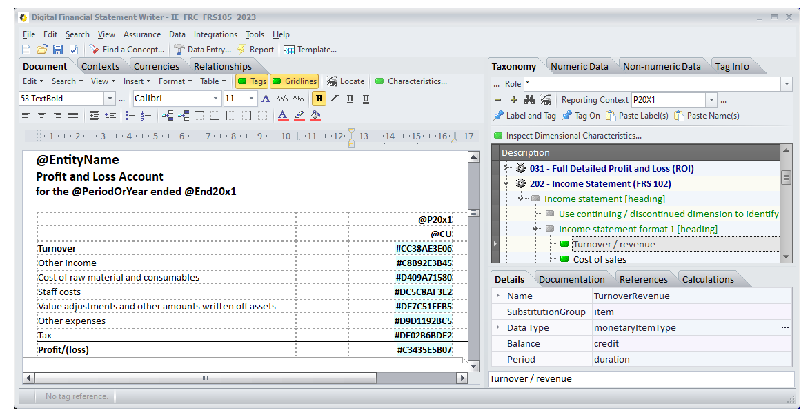
ABRL Writer

Native iXBRL Report Writing Software for Digital Accounts Production and Digital Sustainability Reporting leveraging free to use XBRL Taxonomies which have been specially curated for use with the software.

Featuring:

  • Independent Report Specifications: Create and manage report templates separately from the data, allowing consistent application across multiple datasets, entities, and reporting periods.
  • Spreadsheet and Data File Import: Import financial and sustainability data easily from spreadsheets and common data exchange formats to leverage existing workflows.
  • XBRL Taxonomy Integration: Use curated XBRL taxonomies that provide clear guidance on required content and disclosures, ensuring compliance and accuracy.
  • Real-Time Report Refresh: Benefit from reports that update instantly as new data is imported, keeping information current without manual intervention.
  • Reusable Reporting Models: Apply the same report specifications to different data sets seamlessly, supporting multi-period and multi-entity reporting out of the box.
  • Error Checking and Validation: Advanced validation tools, including open-source XBRL processors, identify and help correct data inconsistencies before finalizing reports.
  • Assurance and Self-Review Tools: Built-in features assist in self-checking and support independent review to improve report reliability.
  • Flexible Export and Distribution: Export reports in multiple formats—including PDF, Word, and iXBRL—to facilitate broad distribution to stakeholders.
  • Designed for Professional Accountants and Small Teams: Optimized for individual users and small teams, focusing on efficient report generation without complex collaborative workflow or large-team management features.